8, Egyszerű algoritmusok tervezése
1. Scratch, Micro:bit programokat már tanultuk. Fő fogalmak ismétlése:

2. Flowgorithm-utasításcsoportok felismerése:
https://www.nkp.hu/feladat/megjelenites/88689511166?grade_ids=7500&page=2&subject_id=35379374100
https://www.nkp.hu/feladat/megjelenites/88689644434?grade_ids=7500&page=2&subject_id=35379374100
3. Miután sorbarendezted a folyamatábra elemeket az alábbi feladatban, valósítsuk meg a Flowgorithm programban is!
https://www.nkp.hu/feladat/megjelenites/88690266429?grade_ids=7500&page=2&subject_id=35379374100

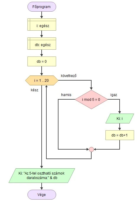
4. Flowgortihm programban készítsd el az alábbi folyamatábrákat! Elemek elhelyezésének gyakorlása.
a, Fej vagy írás

b, 5-tel osztható számok 1 és 20 között

5. Készíts algoritmust, ami két számot összead!

6. Készíts algoritmust ami kiszámolja egy téglalap területét!

7. Készíts egy algoritmust, ami kiszámolja a téglalap kerületét!
